Erleben Sie codefreie Konnektivität zu CRMs mit Astera CAPI-Anschlüsse
Wenn Sie ein CRM-System verwenden und es in Ihre Anwendungen und Systeme integrieren möchten, können Sie es verwenden Astera's Custom API (CAPI) Connectors für nahtlose Konnektivität innerhalb von Minuten. Die Verbindung mit einem CRM-System ist ideal, da Sie so Ihre Daten an einem zentralen Ort abrufen können und nicht jedes Mal Dateien herunterladen müssen, wenn Sie auf Ihre CRM-Daten zugreifen möchten. In diesem Blog zeigen wir Ihnen, wie Sie Ihr CRM-System mit anbinden Astera's CAPI-Anschlüsse.
Astera CAPI-Anschlüsse
Astera CAPI Connectors ermöglichen durch API-Integration eine nahtlose Konnektivität mit verschiedenen CRMs, BI-Tools, Laufwerken, Datenbanken, sozialen Medien und anderen Plattformen.
Unser GitHub-Repository bietet eine vielfältige Sammlung API-basierter Konnektoren, die einen mühelosen Zugriff auf Daten aus einer Vielzahl von Quellen gewährleisten und sie zu einem Teil Ihrer Datenpipelines machen. Die wichtigsten Vorteile von Astera Zu den CAPI-Anschlüssen gehören:
- Benutzerfreundliches Bedienfeld: CAPI Connectors vereinfachen den Konnektivitätsprozess, indem sie eine Drag-and-Drop-Funktionalität bieten. Über diese intuitive Benutzeroberfläche können Benutzer mühelos eine Verbindung zu jeder Plattform herstellen, die API unterstützt.
- Optimieren Sie Arbeitsabläufe: Mit einer umfangreichen Sammlung API-basierter Konnektoren im GitHub-Repository haben Sie die Flexibilität, eine Verbindung mit verschiedenen Systemen und Plattformen herzustellen.
- Anpassungsoptionen: Sollten Sie den gewünschten Connector nicht in der vorhandenen Liste finden, Astera CAPI-Konnektoren bieten den Vorteil, innerhalb weniger Stunden benutzerdefinierte Konnektoren zu erstellen.
- Zeit- und Kosteneinsparungen: Durch die Bereitstellung eines umfangreichen Sortiments an vorgefertigten Konnektoren und der Möglichkeit, schnell benutzerdefinierte Konnektoren zu erstellen, Astera CAPI Connectors spart sowohl Zeit als auch Kosten, die mit der Entwicklung von Konnektivitätslösungen von Grund auf verbunden sind.
Mit CAPI Connectors können Sie benutzerdefinierte API-Sammlungen erstellen und verwalten, auch wenn der API-Anbieter keine vorhandene Dokumentation für seine APIs anbietet.
Verbinden Sie Ihr CRM-System mit Astera's CAPI-Connector
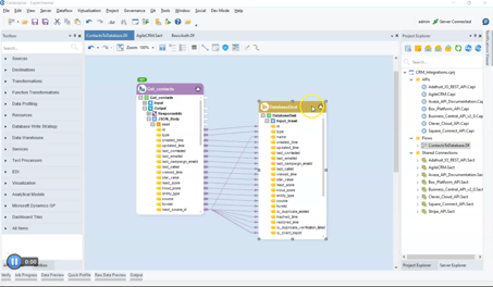
Schritt 1: Klicken Sie im API-Browser auf die Schaltfläche „API importieren“. Der API-Browser zeigt eine konsolidierte Ansicht zum Importieren, Verwalten und Zugreifen auf alle Ihre CAPI-Konnektoren.

Schritt 2: Legen Sie die API-Importquelle als benutzerdefinierte Connectors fest. Nehmen wir an, Sie möchten eine Verbindung zu AgileCRM herstellen. Wählen Sie im Feld „Konnektoren“ Agile CRM aus und importieren Sie es in das Projekt.

Schritt 3: Konfigurieren Sie die API-Server-URL und fügen Sie Authentifizierungsdetails hinzu.

Schritt 4: Auf der linken Seite sind alle API-Vorgänge für Agile CRM-Datenressourcen im API-Browser verfügbar. In diesem Beispiel haben wir einfach „Kontakte auflisten“ per Drag-and-Drop zum Flow-Designer hinzugefügt.

Schritt 5: Sie können die Daten Ihrer Wahl einfach transformieren und an das gewünschte Ziel schreiben, bei dem es sich um eine Anwendung oder eine Datenbank handeln kann. In diesem Beispiel haben wir die Listenkontaktdaten in ein Datenbanktabellenziel exportiert.

Schritt 6: Mit der Datenvorschaufunktion können Sie im selben Fenster eine sofortige Vorschau der Ausgabedaten erhalten. Dies ermöglicht Ihnen die Überprüfung und Verifizierung Ihrer Datensätze.

Das ist es! In nur wenigen einfachen Schritten können Sie Ihr CRM mit Ihren Datenbanken, Anwendungen oder Systemen verbinden.
Mehr erfahren
Vorgefertigte benutzerdefinierte Anschlüsse
Erstellen oder passen Sie die API-Sammlung an

Stellen Sie über Slate CRM eine Verbindung her Astera
Slate CRM ist eine Customer-Relationship-Management-Software (CRM), die für Hochschuleinrichtungen entwickelt wurde. Es bietet eine umfassende Suite von Tools für Rekrutierung, Zulassung, Registrierungsverwaltung, Kommunikation, Veranstaltungsmanagement, Berichterstattung und Analyse. Zu seinen Funktionen gehören Anwendungsverarbeitung, Kommunikationsautomatisierung, Datensegmentierung, personalisierte Nachrichten, Veranstaltungsplanung und Verfolgung von Engagement-Metriken.
Die Verwendung von Asterakönnen Sie in wenigen Minuten eine Verbindung zu Slate CRM herstellen. Mit den oben genannten Schritten können Sie in wenigen Minuten eine benutzerdefinierte API erstellen, um eine Verbindung zu Slate CRM herzustellen. Da Slate CRM über APIs für eine schnelle Integration verfügt, können Sie die API problemlos importieren, um sie als CAPI-Connector zu verwenden. Das bedeutet, dass Sie innerhalb von Minuten Zugriff auf Echtzeitdaten erhalten. Um mehr zu lernen, Kontaktieren Sie unser Verkaufsteam


