¿Qué es la integración de datos en la nube? ¡La única guía que necesitas!
De acuerdo con un IDG encuesta, los volúmenes de datos empresariales están aumentando en un 63% en promedio, y el 90% de las empresas encuestadas utilizan almacenes de datos en la nube Para el almacenamiento de datos. Con este aumento de volumen, las empresas necesitan consolidar, limpiar y transformar sus datos en la nube con mayor rapidez para obtener información empresarial valiosa. Los productos de integración de datos en la nube pueden ayudar a optimizar y acelerar el proceso de integración de datos de nube a local o de nube a nube mediante la automatización, lo que permite a las empresas optimizar su tiempo y recursos.
En esta publicación, analizaremos la necesidad, los beneficios y los desafíos de la integración de datos en la nube, analizaremos un caso práctico de ejemplo, revisaremos los diferentes pasos del proceso y profundizaremos en los detalles para elegir el software de integración en la nube adecuado para su empresa. ¿Qué es la integración de datos en la nube? Comencemos.
¿Qué es la integración de datos en la nube?
La integración de datos en la nube implica la consolidación de datos dispares de múltiples sistemas donde al menos un punto final es una fuente de nube, como Azure SQL, Google Cloud SQL, Amazon RDS, Oracle Cloud Database, Snowflake, etc.
Con datos dispersos en múltiples fuentes en la nube, encontrar información crucial para el negocio se convierte en un desafío. La integración de datos en la nube ayuda a consolidar, transformar y depurar estos datos para brindar a los usuarios empresariales una visión integral de todas las interacciones empresariales importantes. Esto puede utilizarse para extraer información y tomar mejores decisiones de negocio. Ahora que ya sabe qué es la integración en la nube, veamos sus beneficios.
Beneficios de la integración de datos en la nube
Las empresas utilizan herramientas o servicios de integración basados en la nube para capitalizar los siguientes beneficios:
- Cumplimiento de datos: Las empresas necesitan almacenar y mantener los datos de los clientes de acuerdo con los estándares de la industria como HIPAA, GDPR y PCI DSS para garantizar la seguridad de esta información confidencial. Usando empresa software de integración de datos, las empresas pueden configurar fácilmente flujos de trabajo que ayuden a cumplir estos requisitos.
- Sincronización de datos: Las empresas pueden utilizar diferentes sistemas o aplicaciones para diferentes equipos, y un desafío importante en este caso es la existencia de registros duplicados en diferentes sistemas que tienen datos inconsistentes debido a las actualizaciones. La integración en la nube garantiza que haya la misma información en todos los sistemas que se actualice en tiempo real. Esto elimina la posibilidad de errores en el análisis y decisiones basadas en datos incorrectos.
- Automatización de procesos: La entrada y duplicación manual de datos es propensa a errores humanos y normalmente consume mucho tiempo. Automatización integración de datos La nube agiliza y acelera el proceso y permite a las empresas asignar sus valiosos recursos a otros lugares.
- Modernización de datos: Algunas empresas que han estado utilizando sistemas heredados y han acumulado años de datos tienen dificultades para cambiar a sistemas modernos en la nube debido a la gran cantidad de datos que necesitan ser transformados y migrados. Con las herramientas de integración de servicios en la nube, los datos heredados se pueden transformar y cargar fácilmente en el destino de la nube deseado.
- Escalabilidad empresarial: La integración de datos en la nube ayuda a eliminar silos de datos a través de la automatización de procesos y permite a las empresas gestionar cualquier volumen de datos con flujos de trabajo y potentes ETL motores. Esto garantiza que una empresa pueda crecer en cualquier momento sin preocuparse por tareas manuales que consumen mucho tiempo, como la entrada de datos y la ejecución de consultas SQL.
Desafíos de la integración de datos en la nube
La integración de datos entre sistemas en la nube o entre sistemas en la nube y locales presenta sus propios desafíos que las empresas deben tener en cuenta antes de buscar soluciones. A continuación, se muestran algunos de los problemas más comunes:
- Mover datos de gran volumen con precisión: Mover datos de gran volumen hacia o desde la nube mientras se garantiza la precisión de los datos es un proceso complicado. Requiere estrategias integrales implementadas para que la migración pueda realizarse sin errores y al mismo tiempo cumplir con el requisito de frecuencia de la transferencia de datos.
- Procesos ETL complejos: Extraer, transformar y cargar datos hacia o desde la nube es una tarea enorme, cuya complejidad es directamente proporcional al volumen y la veracidad de los datos comerciales. Escribir código para esta tarea también requiere bastante tiempo. Esto se puede mitigar mediante el uso de un servicio o software de integración de datos basado en la nube que reemplace los trabajos manuales con automatización y ayude a simplificar el proceso completo de ETL.
- Elegir el software de integración en la nube adecuado: Elegir la herramienta adecuada para el caso de uso de una empresa es uno de los desafíos más importantes al configurar una plataforma de automatización de integración de datos en la nube. La solución elegida debería poder realizar integraciones sofisticadas y cumplir con todos los requisitos del caso de uso para que la empresa no necesite otra herramienta para satisfacer las necesidades restantes.
¿Qué buscar en un software de integración de datos en la nube?
Al buscar el software de integración de datos empresariales adecuado, aquí hay algunas consideraciones que debe tener en cuenta antes de realizar la última llamada:
- Satisface todas las necesidades del proyecto: Cada negocio es diferente. Al elegir herramientas de integración basadas en la nube, es imperativo asegurarse de que la plataforma marque todas las casillas de las necesidades específicas del caso de uso. Esto significa identificar los elementos que son imprescindibles y confirmar con una demostración (preferiblemente en vivo) que la plataforma ofrece todas las funciones que se requieren.
- Conectividad:: La herramienta debe tener conectores integrados para las fuentes de archivos, bases de datos y aplicaciones que la empresa utiliza actualmente o que pueden adoptarse más adelante. Capacidad para conectarse con API es una ventaja que puede garantizar que su arquitectura de datos pueda integrar datos de nuevas aplicaciones en el futuro
- Facilidad de usoAl buscar soluciones de integración de datos en la nube, los usuarios pueden descubrir que existen numerosas herramientas que pueden ofrecer una solución para el mismo caso de uso empresarial. En este caso, la mejor opción es identificar el software más fácil de usar. Un software con una curva de aprendizaje sencilla ayudará a ahorrar tiempo de capacitación y de creación de integraciones complejas.
Casos de uso
TheChemLabs es una empresa de renombre mundial en la fabricación y distribución de productos químicos. Atienden a clientes en múltiples industrias en todo el mundo. Cada país tiene una unidad de negocio que almacena los datos del cliente, las instalaciones de producción y el centro de distribución en sus sistemas internos. Los datos provienen de múltiples fuentes y están en diferentes formatos de archivo, lo que dificulta el análisis y la obtención de información.
Estos datos dispersos impidieron que la empresa obtuviera conocimientos críticos para el negocio. Para obtener una vista de 360 grados de sus interacciones globales, decidieron consolidar los datos dispares en un almacén de datos en la nube. Eligieron Amazon Redshift por su facilidad y rendimiento. Ahora todo lo que quedaba por hacer era implementar esta integración de datos masivos en la nube.
Los principales desafíos de este proyecto fueron:
- Complejidad: : TheChemLabs tenía múltiples fuentes de datos para sus datos, y su gran volumen aumentó la complejidad del proyecto. Además, algunos registros se almacenaron en sistemas mainframe como, y modernizar estos datos para la nube fue otra lucha.
- Tiempo: Escribir código para un proyecto de este tipo llevaría mucho tiempo, sin mencionar que habría una buena posibilidad de errores humanos.
- Garantizar una integración perfecta y sin errores: Consolidar datos dispares de múltiples fuentes, corregir la duplicación de datos, transformar datos en los formatos requeridos y configurar validación de datos Los controles eran componentes esenciales del proyecto.
Trabajar en el proyecto internamente no era una opción para TheChemLabs y comenzaron a buscar empresas. herramientas de integración de datos en el mercado que satisfaga sus necesidades. Después de revisar en detalle múltiples plataformas y sus características, su conectividad nativa a bases de datos en la nube como Redshift facilitó el movimiento de datos. Además, las diversas estrategias de escritura de bases de datos en Astera como las actualizaciones incrementales, las actualizaciones basadas en reglas, la sincronización de registros y las dimensiones que cambian lentamente, les permitieron implementar lógica avanzada al escribir un flujo de datos en el destino.
Usando Astera para ejecutar la integración de datos en la nube
Astera Es un potente software de integración de datos en la nube con opciones robustas que ayudan a simplificar y optimizar los procesos de negocio. TheChemLabs descubrió las transformaciones integradas y la función de arrastrar y soltar. mapeo de datos extremadamente útil para administrar sus datos y garantizar el cumplimiento de los mismos.

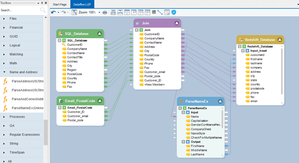
Ejemplo 1: flujo de datos que muestra varias fuentes, transformación de unión y analizador de nombres con un destino de Redshift
El incorporado calidad de los datos y las funciones de validación también ayudaron a TheChemLabs a asegurarse de que los datos transformados estuvieran libres de errores antes de usarlos. AsteraConector Redshift nativo para mover datos al destino.

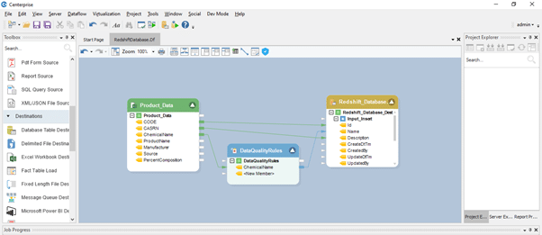
Ejemplo 2: flujo de datos con una verificación de la calidad de los datos en un elemento de datos de origen propenso a errores antes de que se asignen a la tabla de destino
Ejemplo 2: flujo de datos con una verificación de la calidad de los datos en un elemento de datos de origen propenso a errores antes de que se asignen a la tabla de destino
Una vez que los flujos de datos y los flujos de trabajo estuvieron en su lugar, TheChemLabs utilizó Asteraprogramador de trabajos para establecer la frecuencia de cada flujo de trabajo. Esto les ayudó a reducir el trabajo manual y a acelerar el tiempo de obtención de conocimientos.

Muestra 3: AsteraProgramador de trabajos de
Además de programar trabajos, TheChemLabs configuró desencadenadores en los flujos de trabajo para que, cuando un flujo de datos no se ejecutara correctamente, se enviara un correo electrónico con los registros de errores para que pudieran rectificarse lo antes posible.

Ejemplo 4: flujo de trabajo con acción de envío de correo electrónico cuando se produce un error
Comience su viaje de integración de datos en la nube con Astera
Muchas empresas pueden tener la misma necesidad de una plataforma de integración de datos en la nube que TheChemLabs. Ya sea que se trate de una integración de datos de nube a nube o entre sistemas en la nube y locales, Astera puede ayudar a automatizar el proceso y reducir tanto el costo como el tiempo para la empresa. Además, los conectores de nube incorporados a bases de datos en la nube como Azure SQL, Google Cloud SQL, Amazon RDS, Oracle Cloud Database, etc. permiten una mayor facilidad para los usuarios.
La pestaña Prueba gratuita de 14 días de Astera le permite explorar las características del producto. Pruebe las transformaciones integradas, conéctese con varias fuentes en la nube, verifique errores con verificaciones de validación de datos y más. ¡Empiece hoy!


