Naviguer dans les réclamations d'accident du travail avec Astera
Bureau américain des statistiques du travails rapporte que le taux d'incidence des accidents du travail non mortels a diminué au fil des années, ce qui peut être attribué à la mise en œuvre de mesures préventives dans l'industrie privée. Malgré cette tendance positive, les entreprises traitent d’importants volumes de données non structurées qui nécessitent une gestion efficace.
Il est plus facile de résoudre ces complexités avec AsteraLa solution d'extraction de données non structurées de. Il permet aux entreprises de traiter et d'analyser les informations plus rapidement que jamais, rationalisant ainsi le traitement des réclamations en cas d'accident du travail.
Présentation AsteraLa solution d'extraction de données non structurées de
Astera ReportMiner simplifie extraction de données provenant de sources diverses, notamment des données non structurées liées aux accidents du travail. Son interface conviviale permet aux utilisateurs de tous niveaux de compétences d'extraire sans effort des données sans connaissances approfondies en informatique. La principale caractéristique de la solution est son modèle d'extraction basé sur des modèles.
Les utilisateurs peuvent créer des modèles qui indiquent à l'outil d'identifier et d'extraire des données essentielles à partir de diverses sources, telles que des PDF et des documents numérisés liés aux accidents du travail.
Fonctionnalités essentielles de Report Miner pour rationaliser les réclamations en cas d'accident du travail
Quelques fonctionnalités essentielles de ReportMiner comprendre;
-
Extraction automatisée de données
Astera ReportMiner extrait les informations essentielles de documents complexes de réclamations en cas d'accident du travail avec une grande précision. L'outil est également capable de gérer une gamme de formats de documents, y compris des documents numérisés qui peuvent être transformés en texte consultable au sein de l'outil. Cette fonctionnalité est particulièrement utile avant de créer un modèle d'extraction.
Il intègre également différents éléments dans les documents, notamment des tableaux, des en-têtes, des pieds de page, des paires clé-valeur, des données structurées et toute autre section unique du document selon des modèles définis par l'utilisateur. Cela permet aux compagnies d’assurance d’extraire des présentations de données complexes présentes dans les documents de réclamation d’accident du travail, facilitant ainsi l’analyse.
-
Workflows automatisés
Gérer les différentes étapes entre le signalement initial d'un incident sur le lieu de travail et sa résolution finale peut s'avérer une tâche difficile, en particulier dans le contexte des accidents du travail.
Cependant, avec Astera ReportMinerGrâce à la fonctionnalité de flux de travail automatisé de , les organisations peuvent automatiser ces processus en fonction de leurs besoins et ainsi améliorer l'efficacité, la conformité et la précision tout au long du cycle de gestion des réclamations, en particulier lors du traitement des incidents sur le lieu de travail.
L'outil standardise le processus d'extraction de données à partir de sources non structurées et l'automatise pour garantir la cohérence et l'exactitude du traitement des données, permettant ainsi de gagner du temps. ReportMinerLa force de réside dans sa capacité à automatiser l'extraction de données avec validation, garantissant ainsi l'exactitude des données utilisées pour un traitement ultérieur.
-
Exactitude et validation des données
Dans le cadre d’une réclamation sur le lieu de travail, il est crucial de s’assurer que les informations sont correctes. Donc, Astera utilise des techniques avancées pour extraire des informations précises à partir de diverses sources telles que des images numérisées, des fichiers texte et Documents PDF. Ces techniques garantissent que les données extraites sont exemptes d'erreurs et d'écarts qui résulteraient autrement de processus de saisie manuelle des données.
Astera est également capable de croiser les informations extraites par rapport à des critères prédéfinis. Ceci est en outre bénéfique pour éliminer toute incohérence dans les données, garantissant ainsi que les données extraites sont hautement fiables pour un traitement ultérieur.
-
Standardisation des réclamations
La normalisation des réclamations dans les réclamations sur le lieu de travail est essentielle car elle garantit que toutes les informations pertinentes telles que les déclarations des témoins, les détails des blessures et le lieu de l'incident suivent un modèle cohérent. Disposer de modèles d'extraction standardisés garantit que toutes les informations nécessaires sont capturées de manière structurée et cohérente, ce qui facilite l'analyse et le traitement des réclamations sur le lieu de travail.
Astera ReportMiner standardise le traitement des réclamations pour améliorer l'efficacité et la clarté tout en améliorant la communication et la collaboration entre les différents départements impliqués dans le cycle de vie de la gestion des réclamations.
Le fait de disposer de champs de données uniformes pour toutes les réclamations garantit que les détails clés sont enregistrés de manière cohérente et sont facilement accessibles pour des rapports et des analyses plus approfondies.
Les avantages stratégiques de Report Miner pour les réclamations pour accidents du travail
Extraire des informations précieuses à partir de grandes quantités de données générées lors des réclamations pour accidents du travail est désormais plus facile avec AsteraLa solution d'extraction de données non structurées de. Il aide les compagnies d'assurance à minimiser les risques et à rationaliser leurs opérations. D'autres avantages incluent:
-
Conformité améliorée
Astera ReportMiner présente un cadre parfaitement conforme aux exigences réglementaires et aux politiques internes en matière de réclamations pour accidents du travail.
Astera y parvient en mettant en œuvre des processus de validation qui impliquent la validation des données extraites par rapport à des règles, réglementations et politiques prédéfinies. Il garantit l'exactitude et l'intégrité des données extraites en utilisant des algorithmes avancés et des mécanismes de validation. Cela dit, toutes les données et informations nécessaires concernant les réclamations en cas d'accident sont capturées avec précision et stockées conformément aux normes de l'industrie.
ReportMiner offre la flexibilité nécessaire pour adhérer aux réglementations liées à de telles réclamations, minimisant ainsi les risques de non-conformité et de responsabilités juridiques.
-
Une plus grande satisfaction des employés et des clients
En automatisant l’extraction des données, les employés peuvent se concentrer sur des tâches à plus forte valeur ajoutée. Cela se traduit par une augmentation de la productivité des employés tout en minimisant la frustration associée aux tâches répétitives.
Un tel traitement rationalisé des réclamations conduit à une meilleure communication avec les demandeurs, ce qui se traduit par des niveaux de satisfaction plus élevés parmi les clients. En substance, ReportMiner contribue à une image de marque positive et aide à développer des relations à long terme avec les clients.
-
Réduction du travail manuel et de la paperasse
Les processus manuels de saisie et de vérification des données sont sujets aux fautes de frappe, aux incohérences et aux erreurs humaines, ce qui compromettrait l'intégrité des rapports. L'automatisation élimine le besoin de saisie et de vérification manuelles des données. Cela améliore la précision, rationalise l'ensemble du processus et réduit les erreurs dans le traitement des réclamations pour accidents du travail. ReportMiner extrait efficacement les détails de l'incident, les descriptions et les déclarations des témoins, ce qui permet de gagner du temps et de minimiser les risques d'erreurs.
Guide étape par étape pour traiter les réclamations d'accident du travail avec ReportMiner
Ici, nous étudierons comment Astera ReportMiner rationalise le flux de travail complexe depuis l'extraction initiale des données après la soumission du rapport jusqu'à la résolution des réclamations, en prenant le lot de réclamations pour accidents du travail comme cas d'utilisation.

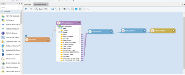
ÉTAPE 1: Commencez par importer le formulaire PDF de réclamation sur le lieu de travail dans le pipeline de données concepteur. Pour cela, vous pouvez faire glisser le Source du formulaire PDF objet de la boîte à outils pour extraire des données d'un remplissable fichier PDF sans avoir à créer un modèle d'extraction.

Étape 2: Pour configurer votre fichier, faites un clic droit sur la source du formulaire PDF et choisissez Propriétés dans le menu déroulant. Une fenêtre de configuration apparaîtra ; Maintenant, indiquez le chemin du fichier (où est stocké le PDF de votre réclamation sur le lieu de travail) et cliquez sur Suivant.

ÉTAPE 3: Sélectionnez suivant et un écran de création de mise en page apparaîtra. Ici tu peux modifier à la fois les étiquettes des champs et leurs types de données correspondants.

Step 4: Puis cliquer OK. Le dataflow dconcepteur, l'objet Source du formulaire PDF affichera les champs selon la disposition spécifiée dans le formulaire PDF.

Les informations sur les réclamations ou les données extraites manquent initialement de structure, mais elles peuvent être ultérieurement utilisé et analysé en l'organisant dans une feuille de calcul Excel.

La transformation Data Cleanse peut être utilisée après l'extraction des données pour effectuer un nettoyage des données, comme la suppression des espaces. Le version finale des données extraites sont ensuite écrites dans la destination des données en spécifiant une connexion à la base de données de l'entreprise.

Les données extraites ici proviennent uniquement d’une seule source PDF. Il peut également être géré pour un lot entier. Cela garantit que les données de chaque fichier PDF sont extrait, traité et écrite à la destination correctement selon les paramètres prédéfinis règles.

Ce fichier présente les données extraites des fichiers PDF et les organise en conséquence. Il met en évidence l'extraction de données non structurées et fournit un aperçu des données de sortie.

Emballer!
Astera ReportMiner offre une solution précieuse pour gérer efficacement les réclamations en cas d’accident du travail. Grâce à des fonctionnalités telles que l’extraction automatisée de données, les entreprises peuvent facilement extraire et analyser des données non structurées liées aux incidents sur le lieu de travail. En utilisant ReportMiner, les organisations peuvent rationaliser leur processus de réclamation d'accident, améliorer l'exactitude des données et, à terme, améliorer les pratiques de sécurité sur le lieu de travail.
Astera ReportMiner se présente comme un outil fiable pour gérer les réclamations d'accident du travail avec facilité et confiance.
Gérez efficacement les réclamations sur le lieu de travail avec Astera!
Libérez la puissance des données non structurées avec Astera's utilisant Report Miner pour les réclamations en cas d'accident du travail. Rationalisez votre processus et obtenez des informations précieuses sans effort.
Commencez votre essai de 14 jours maintenant !

