Simplify Application Integration with the REST API Browser
REST API integration refers to connecting with third-party applications using HTTPS requests to access and transmit data. With several cloud applications, mobile apps, and IoT devices emerging on the digital horizon, businesses are discovering practical uses for these streaming sources. On average, a company uses 1,935 apps. The challenge, however, is to integrate these multiple endpoints with other enterprise systems to create consolidated views that can be shared with stakeholders and partners.
HTTP-based REST APIs (Application Programming Interfaces) act as a digital glue that enables integrations of client applications. APIs solve connectivity challenges by enabling client and server connections. Hence, facilitating organizations connect the dots in multi-channel enterprise architecture and create a well-connected ecosystem.
What Challenges Do REST APIs Solve?
Several companies opt for cloud-based systems, such as Hubspot, Sage CRM, etc., to manage their enterprise assets. Business metrics, which may have been hosted on in-house databases and various file formats, are now locked behind third-party applications and web interfaces.
Business users need this information to make data-driven decisions, and APIs make that possible. They simplify information access by specifying the interaction protocol for the software components. Furthermore, APIs are used by third-party integration platforms to fetch data. They can be integrated with other systems to process business queries or consolidate dashboards.
A survey conducted by RapidAPI shows an upward trend in API-based integration software consumption, with 66.5% of survey respondents expecting to use more API integration solutions in 2020. Companies are aggressively investing in exposing their services and assets through API management, and businesses need a simplified way to retrieve data and unlock the information trapped in APIs.
The REST API Browser in Astera Centerprise makes that possible by simplifying REST API consumption, enabling on-premise enterprise systems to connect with external applications securely.
REST API Integration Browser – Code-Free API Consumption
Astera Centerprise 8 features an intuitive REST API Browser that enables connectivity to popular business applications via single-step authentication to make HTTP calls. It decouples data from the point of origin to make it consumable, independent from the source system.
To use an API, the user needs to perform a one-time setup for the API connection in the Import API screen. Then, the REST API Browser populates all the HTTP requests (GET, PUT, POST, DELETE, and PATCH) in that specific API. Users can access and integrate these calls in their dataflows simply by dragging and dropping the object from the Browser.

There are two ways to use the REST API Browser in Centerprise:
- Within the scope of the integration project (requires creating a new project or opening an existing one)
- Outside the scope of the integration project (requires creating a shared REST API connection)
One of the significant benefits of the REST API Browser is that it generates the developer-accessible features of an OAS-compliant API. This means that importing an API will automatically populate the API endpoint and resource information in the Browser. This visual documentation simplifies backend consumption and saves valuable development time.
Using the REST API Integration Browser, users can import public and private APIs into their dataflows:
- Public APIs: These are open APIs built on top of public services and information. Third-party tools and external partners can access and modify them using API keys and security tokens. Marketers, for example, can access population data from the US census bureau and integrate it with their marketing information to identify the regions where their product is most popular. This integration through API improves data accessibility.
- Private APIs: These APIs enclose an organization’s backend data and applications in an interface that can be used or shared with partners. Businesses use private APIs to improve access and enhance process automation internally. These APIs give organizations greater control over their information assets by customizing access. For instance, Amazon mandated its employees to share data via APIs to promote collaboration and enable faster integration.
Importing public and private APIs requires JSON/YML files or URLs. The APIs that don’t follow the Open API protocol can be imported using the base URL and API name.
Let’s illustrate the functionality of the API integration software with a use case:
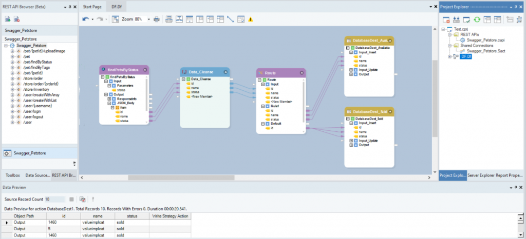
An online pet store wants to segment its inventory based on pets’ availability for sale. The store uses the private API of the inventory system, via the REST API Browser, to access the inventory data in Centerprise’s integration project. The data is standardized and sorted into two separate database tables based on the availability status:
- Data related to available pets are sent to the marketing team, which they use to design new campaigns and track their efforts.
- The list of sold pets is routed to a separate database table, further integrated with sales data, and delivered to the finance team to calculate revenue.
This dataflow is run once a month. When the status of a pet updates from ‘available’ to ‘sold’ on the website, the database is updated too.
To configure the REST API integration connection in Astera Centerprise, go through this step-by-step guide on our documentation platform.

Figure 1: Importing API in the REST API Browser
The first step in API integration is importing API; after this is done, Centerprise automatically creates two files in the project:
- A .capi file, which includes all the HTTP calls present in that API, visible in the Browser
- A .Sact or shared connection file, which contains the Base URI and authentication protocols

Figure 2: The left panel shows the API layout in the REST API Browser and the right panel shows a breakdown of the project files
In this case, the store will use the GET request to retrieve data from the website. This is done by dragging and dropping the Find Pets by Status object from the Browser onto the dataflow designer.

Figure 3: Using the GET method through the REST API Browser
Expanding the nodes will show the output layout of the accessed resource. The Response Info presents the status codes in response to a request. The JSON Body, on the other hand, displays the data-related information.
Once the website data is fetched, it is cleaned by applying Data Cleanse transformation and saved in separate SQL tables based on their availability status, using the Route transformation.

Figure 4: Database Properties Screen
The database tables are configured with Insert and Update options. Therefore, only updated records are propagated to the database tables after the first run.

Figure 5: REST API integration dataflow for the pet store
To execute the same process outside the scope of the project, the user will have to drag and drop REST API Connection and API Client objects from the toolbox. The API Connection will have to be configured with base URL and authentication details for data consumption.

Figure 6: Accessing the REST API Client and REST API Connection from the Toolbox
Currently, Centerprise supports four authentication protocols for REST APIs:
OAuth2: The user has to request an access token, in addition to the client ID, username, and password to access APIs with the OAuth2 protocol.
API Key: The resource owner generates a key for data integration using API for the client REST application.
Basic Authentication: APIs with basic authentication require only a username and password. The API key is automatically passed to the endpoint header or query when processing the request at runtime.
Bearer Token: The resource owner associates a JSON Web Token (JWT) to the client REST application. When the API-based integration is accessed, the JWT is passed along all the calls on the server. To access APIs with bearer tokens, the user needs a username, password, and token URL.

Figure 7: Authentication protocols supported in Centerprise
The REST API Browser made it easier for the pet store to retrieve and clean website data to optimize their business processes – all with zero coding efforts.
This use case illustrated processing a GET call in a dataflow. To learn in detail about making API requests such as POST, PUT, and DELETE through the REST API Browser, go through our documentation.
Exploring the Business Side of the REST API Integration Browser
The evolution of APIs has opened up exciting opportunities for businesses. Here’s how you can utilize this feature and leverage APIs for operational efficiency:
Automate REST API Integrations
The REST API Browser eliminates the need to create third-party integrations from scratch with its simple single-step configuration. The feature can be augmented with Astera Centerprise’s workflow automation to enable integration repeatability, cutting downtime and manual efforts in executing processes and accelerating project delivery.
For example, a logistics company wants to automate the customer onboarding process. They use a web-based portal to input customer data, including shipping details and product information. When a client registers on the web-based portal, the REST API Browser fetches their data through the HTTP GET method, runs it through standardization and validation rules, and adds it to the company database.
Every time a new buyer orders through the portal, the information is automatically propagated to the database in near real-time, and the workflow runs on a loop. This integration using API eases data analysis and accelerates the process, saving time.
Access Data Easily and Reduce Time-To-Market
REST API Browser enables you to get more value from your existing business assets by simplifying communication with internal and external apps and systems in your enterprise stack. It completes a circuit that fosters a digital business primed to scale.
Let’s take the example of a software consulting firm that stores its enterprise data in different master databases. To unify this data and improve accessibility throughout the organization, the firm wants to consolidate these disparate data points.
They use NetSuite for product data and Salesforce for customer data. In addition, these endpoints need to connect with Marketo, which has lead data. All these endpoints need to be tied up by integrating a sales lead in Marketo, to an opportunity in Salesforce to a product in NetSuite.
Synchronize Enterprise Systems
Synchronizing constantly changing data with other enterprise systems ensures consistency across multiple endpoints. The REST API Browser helps manage the flow of information from one system to another while retaining data quality.
For instance, a business management software provider wants to leverage this feature to optimize its ticket management system. They connect to Zendesk and JIRA using REST APIs. The flow automatically picks up defect tickets from Zendesk through the GET method and updates bug tracking in JIRA using the POST call.
Synchronizing these systems streamlines communication between the development and support teams.
Near Real-Time Reporting
Up-to-date daily operations information can lead to informed decisions based on data rather than experience. Real-time reporting is especially beneficial for businesses with several moving parts, such as a complex manufacturing process or lengthy marketing and sales cycle.
For instance, an e-commerce company pulls raw lead data for lead management from a marketing automation app, Hubspot. This data is enriched with Google Analytics data and segmented with respect to demographics, geographic area, company name, and company website. Once retrieved, this data is cleansed by referencing against Salesforce data and routed to a visualization platform, PowerBI, for real-time reporting.
This enables the e-commerce provider to keep tabs on their leads in real-time and optimize the experience for leads that are not converting.
In this way, the REST API Browser can help you connect lines of businesses, partners, and customers to any internal or external system and make their data available across disparate organizations.
Want to find out how our enterprise API integration feature can streamline data accessibility for your business? Download the trial version of Astera Centerprise and explore this feature first-hand!


