An Easier Way to Implement Trigger-Based Change Data Capture in SQL Server
Suppose you have an SQL with customer information connected to a data warehouse. Your analysts utilize this database to create personalized marketing campaigns for your customers. New customer data comes in regularly, and old customer data changes frequently. To account for these changes, you must update your data warehouse regularly, which might lead to latency issues and slow down analytics. The result? You rely on obsolete data for your crucial decisions.
To ensure you always make reliable decisions, you can use change data capture (CDC) — an easier way of updating data in a target destination. CDC detects changes in the source table’s data and updates your target destination accordingly. It ensures that your data is never obsolete and your decisions are always based on reliable, up-to-date information. There are different types of Change Data Capture such as log-based, data modified, diff, and trigger based.
This blog will provide an overview of how CDC is useful in data management and will discuss trigger-based change data capture in SQL Server.
CDC and Data Management
CDC is a game changer in data management. With CDC, you only have to update changes in your target destination. As a result, you can quickly execute ETL processes.
It can play a pivotal role in contingency planning. Imagine your data center lost some data, and the backup is missing some files. With CDC, you can keep your primary data and backup sources in sync and ensure your disaster recovery plans are foolproof.
CDC accelerates business intelligence (BI) by moving data between databases in real-time. It is also helpful in the healthcare industry, where data accuracy and timeliness are critical to providing optimal patient care. If a database is connected to a dashboard, CDC can ensure that all data streamed from medical devices is timely updated in the data warehouse.
Downtime is one of the biggest challenges during data migration. Using CDC, you can conduct nearly zero-downtime migrations as it does not disrupt workloads.
Now that you have a basic understanding of CDC, let’s explore the types of CDC.
Types of CDC
CDC in SQL Server comes in three main forms: Trigger-Based, Log-Based, and Query-Based. Each type offers unique benefits tailored to different data environments within the SQL Server landscape. The choice of CDC type in SQL Server depends on the specific needs and constraints of your SQL Server data environment. To help organizations make an informed decision, the following section will delve into these CDC types in SQL Server, highlighting their functions, advantages, and ideal use cases.
-
Trigger-Based CDC
Trigger-based CDC in SQL Server involves the use of database triggers to capture changes. A trigger is a stored procedure in a database that automatically responds to a specific event, such as an insert, update, or delete operation. When any of these events occur, the trigger fires and records the changes in a separate table, known as the change table. While this method is relatively simple to implement and works across different types of databases, it can impact SQL Server performance due to the additional overhead of managing triggers.
Trigger-based CDC is an excellent choice for SQL Server applications that require immediate data updates, such as customer-facing applications where real-time data is crucial for maintaining a good user experience.
-
Log-Based CDC
Log-based CDC in SQL Server captures changes by reading the database transaction log. The transaction log is a file that records all transactions and database modifications made by each transaction. By reading this log, Log-Based CDC can identify what data has changed, when it changed, and in what order the changes occurred. This method is generally more efficient and less intrusive than Trigger-Based CDC, as it does not impact SQL Server performance. However, it requires a deep understanding of the database’s internal operations.
Log-Based CDC is ideal for SQL Server environments with high transaction volumes, such as financial systems, where frequent changes occur. It is also suitable for scenarios where changes need to be captured in the exact order they occurred, such as audit trails or compliance reporting where the sequence of events is important.
-
Query-Based CDC
Query-based CDC in SQL Server captures changes by periodically querying the source database and comparing the current data state with a previously recorded state. This method is often used when neither Trigger-Based nor Log-Based CDC can be implemented, such as when the source SQL Server database does not support triggers or transaction logs. However, Query-Based CDC can be resource-intensive and may not capture all changes if multiple changes occur between queries.
Query-Based CDC is best suited for SQL Server databases that do not support triggers or transaction logs or in scenarios where real-time data updates are not a priority. It is also useful in SQL Server environments where access to the transaction log is restricted due to security or technical constraints, such as cloud-based databases or third-party databases.
Zooming in on Trigger-Based CDC
Trigger-based CDC is a method of signaling to the target system that there has been a change in the source system. As the name suggests, the change data capture process is initiated based on specific triggers.
There are three triggers in an SQL database: Insert to signal a new entry, Update to indicate a change, and Delete to remove an entry. Whenever these commands are executed, they are recorded in a shadow or change table, which maintains a detailed record of all changes. Once recorded, these changes are then propagated to the target destination.
Since all triggers are SQL-based, trigger-based CDC is a preferred choice for SQL Server.
Working with Microsoft SQL Server
SQL Server is a relational database used at the backend of various applications. SQL Server allows users to manage and store data effortlessly. The database is equipped with a host of data management and analysis features, which make it easier for users to leverage it for BI and machine learning initiatives.
There are various reasons why developers prefer working with Microsoft SQL Server:
Change Data Capture in SQL Server
Microsoft offers Change Data Capture in SQL Server, Azure SQL, and Azure SQL Managed Instance.
Change Data Capture in SQL Server uses an SQL Server Agent to record any insert, update or delete activity on a table and then makes it available in an easy-to-use format.
Here’s a typical database in Microsoft SQL Server:

Whenever changes are made to this table, CDC records them in a separate table.

CDC significantly facilitates extracting data from SQL Server and loading it into a database or a data warehouse. An ETL/ELT tool usually extracts data from SQL Server and loads it incrementally to a data warehouse. In incremental load, you only load the recent data instead of the entire database, which saves time and improves performance. A combination of ETL/ELT and CDC ensures that a reliable is available in the data warehouse with minimal resources.
You can use CDC in Microsoft SQL Server using Microsoft’s native features or a third-party ETL tool.
Option 1: Enabling Microsoft SQL Server Change Data Capture Natively
You need to meet certain conditions to enable CDC in SQL Server natively. Only a user with a sysadmin fixed server role or a db_owner can enable CDC in a database. As CDC is unavailable in the web version, so you must have SQL Server Developer, Enterprise, or Standard Edition.
On enabling CDC, SQL Server creates CDC Schema, metadata tables, and CDC user. CDC schema has all metadata tables with CDC. Once you enable source tables for change data capture, change tables serve as a repository for change data.

Enabling Microsoft SQL Server Change Data Capture Natively
While you can use SQL Server’s native CDC features, it has certain limitations. To use SQL Server CDC, SQL Server Agent needs to be. Also, SQL Server CDC does not extend to databases not hosted on SQL Server instances. If you are sending data from multiple sources to a data warehouse, it’s necessary to maintain the CDC process for every source separately.
You can use a third-party tool such as Astera Centerprise to overcome these limitations. Astera Centerprise is an easier way to leverage the combination of CDC and ETL/ELT. The code-free tool comes with a powerful ETL/ELT engine that quickly processes large volumes of data. Combined with intuitive UI and a short learning curve, Astera Centerprise makes implementing CDC in SQL Server effortless.
Option 2: Implementing Trigger-based Change Data Capture in SQL Server with Astera Centerprise
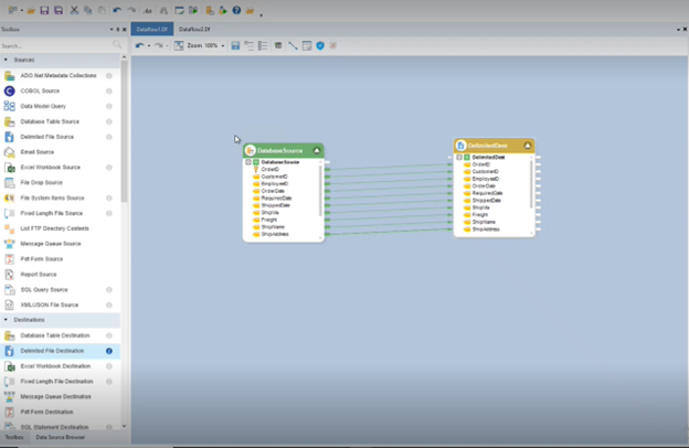
Astera Centerprise significantly simplifies the process of implementing CDC in SQL Server. Just drag and drop the SQL Server database in the dataflow designer and choose the ‘Enable Change data capture in table’ option from the drop-down menu.

Implementing Change Data Capture in SQL Server with Astera Centerprise
After enabling CDC, you can write all the changes into the destination of your choice. There are two options: you can either write them into a file format destination, database, or data warehouse.
Reading Database Changes from Source Tables
Once you have enabled CDC in the source tables mentioned above, choose trigger-based CDC from the properties section. If you want to load existing source data into a destination, ‘Perform Full load on the first run’ option, which is enabled by default. Uncheck this option if you only want to load the changes.

Reading Database Changes from Source Tables
Writing database changes in a file format Destination
You can write your database changes in any file format of your choice. Astera Centerprise supports various file formats, including JSON, Excel, CSV, and delimited. You can simply drag and drop the destination in the data flow designer and map data from source to the destination without writing any code.

Writing database changes in file format destination with Astera Centerprise
Writing Database Changes into a Data Warehouse or Database
Writing data into a data warehouse is a bit different but simple. You will either update old records or add new records to your database or data warehouse. For these destinations, Centerprise gives the option for Upsert. You can enable the Upsert option and choose the primary key.
If you don’t have a record in the destination, the Upsert option will insert it. If the record is already , it will update it.

Using Upsert in Astera Centerprise
Once done, you can easily map the changes in your database or data warehouse. Astera Centerprise has native connectivity to popular databases and data warehouses such as MySQL, Snowflake, Amazon Redshift, PostgresSQL, and more.

Writing database changes in database/data warehouse destination with Astera Centerprise
Automate Trigger-Based Change Data Capture in SQL Server
The best part about implementing CDC with Astera Centerprise is that you can take advantage of its automation features. With Centerprise, you can easily set up a data flow from SQL Server to the target destination and schedule it to run automatically.
Centerprise has a built-in job scheduler that you can run based on your preferred settings. There are various event and time-based triggers for you to choose from. You can set the frequency weekly, monthly, daily or even hourly intervals.
You can also set up an email notification to signal you every time a data flow runs.
CDC as an Audit Solution
CDC in SQL Server serves as an audit solution by providing a systematic and detailed tracking of all changes made to the data within the databases. Here’s how it functions:
- Detailed Tracking: CDC in SQL Server operates by creating change tables that mirror the column structure of the tracked source tables. These change tables store a detailed record of all data modifications, including insertions, updates, and deletions. Since CDC provides an audit trail and allows for a thorough review and investigation of data changes over time, it is crucial for maintaining data integrity.
- Accountability: In addition to tracking data changes, change data capture in SQL Server also captures crucial metadata such as the nature of the change (insert, update, delete), the time of the change, and the specific transaction associated with the change. Maintaining a detailed record fosters accountability, as users are aware their actions within the database are being recorded, promoting a culture of responsibility and transparency.
- Compliance: CDC uses a process called the Log Reader Agent in SQL Server to read the transaction log and populate the change tables. The Log Reader Agent is a job that runs continuously in the background, scanning the transaction log of the database and copying any changes to the distribution database. By actively tracking and monitoring the modifications made within the system, organizations can adhere to regulatory requirements such as the General Data Protection Regulation (GDPR).
- Real-Time Monitoring: Change data capture in SQL Server operates in near real-time. It employs capture instances, each consisting of a change table and query functions, to continuously monitor specific tables for data changes. As changes occur, the capture instances record the details in the change tables. By tracking data in real-time, organizations can swiftly detect and respond to any unauthorized or inappropriate changes, thereby enhancing data security.
Why Should you Choose Astera Centerprise?
Astera Centerprise takes away the complexity of data management. The code-free environment and intuitive UI allow business users to take charge of their data-driven initiatives. Here are some features that make Astera Centerprise an excellent choice for enabling CDC:
- Astera Centerprise supports various connectors for popular databases, data warehouses, and file formats.
- With Astera Centerprise, you can manage CDC for all relational databases in one platform rather than managing them separately.
- Astera supports built-in transformations that you can use to cleanse and manipulate your data
- You can use Astera data profiling and quality features to ensure data accuracy and reliability.
- You can utilize Astera Centerprise automation and job scheduling features to accelerate data transfer
Download Astera Centerprise today and try it for free for 14 days.


