Simplifying SQL Database Management with Astera Centerprise
SQL (Structured Query Language) is a popular database querying language out there. It is used to create, manage, and retrieve data stored in a relational database management system (RDBMS), such as Microsoft SQL Server. Both transactional and master data are stored in the SQL database, from where it is retrieved for analysis and reporting.
SQL database management can be described as the process of accessing and managing this transactional and master data. However, as the size of a business grows, so does the complexity and volume of its data, which makes SQL database management a challenging and time-consuming task for IT teams.

In this blog post, we’ll go over the key challenges of SQL database management and how Astera Centerprise can help you overcome those.
What Are the Challenges of SQL Database Management?
Here are the most common SQL database management challenges faced by businesses:
- Aggregating and transforming data: Often, businesses need to aggregate and transform the data stored in SQL databases for reporting purposes. This can be straightforward if you have 1 – 2 tables in small data volume. However, with large volumes of data, aggregating and transforming in SQL language can become a challenge due to two reasons: first, writing complex queries and stored procedures involving multiple outer joins between tables and advanced SQL commands can be difficult. Second, a poorly written query can lead to performance issues (due to high query runtime).
- Differences in SQL syntax: Each database tool comes with its SQL syntax and commands, so a generic query may not work on all systems. This can also cause issues when you have stored procedures for accessing information or performing actions on multiple databases, since stored procedures are not compatible across technologies. For example, a stored procedure written in MS SQL Server’s T-SQL programming language will not work in MySQL. What this ultimately means is that you will have to write different queries and stored procedures to access and manage data for each database technology that you have, which can be a time-consuming and error-prone task.
- Loading data from external sources: You can add data to an SQL database from multiple sources, such as a form, a linked system or application, or external sources. To load data from these external sources to the relevant column, your IT team will have to write an SQL code and sort data into a database table. Often, this ‘integration’ layer also involves several transformations, such as converting the data type of the uploaded data to make it compatible with the database schema. This again can be an erroneous and time-consuming task that requires regular maintenance and upkeep (since you need to cater to any minor change in the data being loaded each time).
Overcoming SQL Database Management Challenges with Astera Centerprise
An effective method for overcoming the challenges we described earlier is to make use of enterprise data integration software, such as Astera Centerprise. Such tools are purpose-driven for helping you perform routine tasks, such as aggregating data stored in SQL database or loading data to an SQL database without writing any code. Centerprise comes with a wide variety of pre-built connectors, transformations, and aggregations that you can use to quickly and easily analyze and retrieve meaningful information from your SQL database.
The good part is that the entire tool is programming language independent. So regardless of which database management system you use, the same aggregations can be used without having to modify them (unlike with SQL where each DBMS comes with its syntax).
Performance issues are also taken care of with the software’s pushdown optimization capability that performs transformations on the database server after loading the data into the database. This reduces execution time and speeds up the process.
To illustrate further, let’s take an example of how you can perform some challenging database management tasks with Astera Centerprise:
Loading data to an SQL database:
- Add a connector for the source. This can be a file, such as a text file, CSV, Excel, or JSON. You can even connect directly to cloud-based data providers, such as Salesforce.
- Apply relevant transformations to the data being loaded, so it is consistent with the data in your database.
- Add a destination connector for the SQL Server destination and define the connection parameters.

Configuring SQL Server database destination connector
4. Map the data fields from the source file to SQL database. The user-friendly interface of Astera Centerprise allows you to drag-and-drop mappings from each column in the source data to a relevant column in your database. This way, each row of data can be moved without having to rename the source or destination columns.

A dataflow showing the integration of customer data from two different Salesforce sources and loading into SQL Server
Aggregating and transforming data from an SQL database:
-
- Add a source connector for the SQL Server source and define the connection parameters.

Configuring connection to SQL Server Source
- From the list of available aggregations and other transformations, pick any suitable one and add it to your pipeline. You can use these transformations to perform aggregation functions (such as grouping data, finding the maximum in each group, etc.) or to apply other transformations, such as concatenating two columns.
- Add a destination connector where your aggregated and transformed data will be moved and define the relevant data mappings. This can be the same database as your source, a CSV (or any other file), or a separate database (such as your data warehouse).

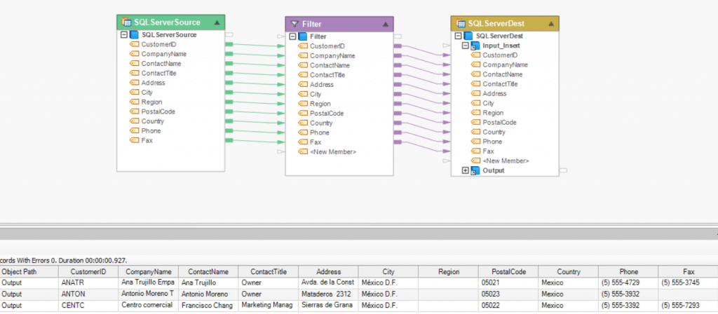
A dataflow that filters customer data present in the SQL Server database
- Add a source connector for the SQL Server source and define the connection parameters.
These are just two examples of how you can use Astera Centerprise to simplify SQL database management and overcome some of its leading challenges. You can perform a variety of other tasks with the tool as well.
Conclusion
SQL database management can be quite difficult, particularly when you have a complex, huge volume of data in different formats. Similarly, writing database software is not preferred. Both lead to performance issues, writing complex aggregation jobs, and loading data from external sources are all challenges of SQL database management that IT teams come across very frequently. Fortunately, Astera Centerprise offers an alternate way to manage data present in the SQL Server database with its easy-to-use interface and a wide range of features.
To learn more about Astera Centerprise and how it can help you with SQL database management, please get in touch with our team.



