5 Best Data Transformation Tools for 2024
Do you want to unlock the full potential of your data and turn it into actionable insights that drive success? If so, data transformation tools can help.
Data transformation is essential for any business that wants to leverage data for detailed analysis and reporting. They convert raw and fragmented data into a useful and consistent format, making it easier to analyze, report, and act on.
But how do you choose the right data transformation tool for your business? There’s no shortage of powerful data transformation tools in the market, but each tool comes with its own features, benefits, and drawbacks.
Today, we’ll review the 5 best data transformation tools and help you find the one that perfectly fits your data requirements.
What Are Data Transformation Tools?
Data transformation tools allow you to prepare raw data for consumption by processing, transforming, and refining data from disparate sources. They enable better consumption and integration of larger data sets.
With the help of these tools, you can eliminate mundane operational tasks and mold data according to your needs. Data transformation tools present several features at your disposal that help you improve data quality management efforts.
Let’s explore the leading the data transformation tools in the market.
The 5 Best Data Transformation Tools
1. Astera
Astera is a no-code data integration tool that allows you to efficiently extract, manipulate, convert, cleanse, validate, and load data into any destination of your choice. With Astera’s user-friendly drag-and-drop interface, you can design and develop end-to-end data pipelines without coding.
Astera also enables you to extract unstructured data within minutes using AI. This capability allows you to unlock hidden insights from documents like vendor invoices and contract agreements, something unavailable in most data tools.
Moreover, Astera has a live preview-centric data grid that shows you the changes as you make them, helping you validate data transformation logic and fine-tune it to produce the desired output.
With Astera, you can improve data quality by eliminating duplicates, null values, outliers, and errors. You can also bring uniformity to your data by applying formatting rules, including date formats, currency symbols, and decimal separators.
Astera supports data transformations with its extensive collection of custom functions and regular expressions, helping you process vast and complex datasets. If your dataset has data quality issues, you can instantly detect them through Astera’s real-time data health features.
Lastly, Astera’s dual-operative feature enables you to autogenerate reusable scripts, streamline complex and repetitive tasks into automated workflows, and maintain consistency and quality across datasets.
Key Features
- ETL Integration Engine
- Dual operative
- Interactive data grid
- Built-in advanced transformations
- Connectivity to a wide range of data sources and targets, including databases, files, web services, cloud applications, EDI documents, unstructured data, and more
- Embedded data quality features
- Real-time data health monitors
- Bridges the gap between integration and analytics
- Unified platform
- Sophisticated dimensional data modeler
- Data mapping
- Lineage and impact analysis reporting
- Workflow automation
Key Data Transformation Operations
Sort, joins, unions, filters, routes, compute, pivot (normalize), unpivot (denormalize), cleanse, imputate, tree joins, aggregate, split, lookup and record-matching, regular expressions, file drop, serialization and parsing, custom data quality checks and data validation, tree node queries, set data types, custom functions, and various on-demand transformations.
Sources Supported
- Databases: Astera supports a variety of databases and data warehouses, including Amazon Aurora MySQL, Amazon Aurora Postgres, Amazon RDS, Amazon Redshift, DB2, Google Cloud SQL, MariaDB, Microsoft Azure, Microsoft Dynamics CRM, MS Access, MySQL, Netezza, Oracle, PostgreSQL, PowerBI, Salesforce (Legacy), Salesforce Rest, SAP Hana, Snowflake, SQL Server, Sybase, Tableau, Teradata and Vertica.
- Spreadsheets: Excel workbooks.
- Unstructured files: PDF, COBOL, and EDI formats (including X12 and EDIFACT) via dataflow.
- Semi-structured files: JSON and XML via dataflow
- Flat files: Delimited files and fixed-length files.
- REST APIs: REST APIs through its REST web services connector.
- Cloud applications: Microsoft Dynamics CRM, Amazon S3, Sharepoint, Salesforce, and Microsoft Blob Storage.
- Emails: Astera supports email as a data source.
Best for
A powerful, user-friendly, and unified platform enabling self-service analytics for a wide range of users with varying levels of technical expertise. Ideal for several industries, especially for businesses wanting to operationalize data from several diverse sources and solve complex problems.
Turn Disparate DataInto Powerful Insights
Transform raw data into accurate insights in minutes.
Easily establish connectivity with a wide range of sources.
2. dBT Tool
Dbt is a code-based data transformation solution that allows data analysts and engineers to modify, assess, and document data within their cloud-based data warehouses. It empowers data teams to operate directly within the warehouse environment and generate dependable datasets for reporting, machine learning modeling, and operational workflows.
It offers both a cloud-based platform (dbt Cloud) and an open-source command-line tool (dbt Core) that can be hosted on-premise. Dbt operates on a code-oriented model, which requires users to write SQL and Jinja (similar to Python) to define their data transformations.
Key Features
- Modular data transformations
- Version control
- Automated documentation
- Integrated testing
- Declarative code style
- Code re-usability.
Data Transformation Operations
Sources Supported
- Databases:
- Amazon Redshift
- Snowflake
- Google BigQuery
- PostgreSQL
- MySQL
- SQL Server
- Cloud storage:
- Amazon S3
- Azure Blob Storage
- Google Cloud Storage
- SaaS applications:
- Salesforce
- Google Analytics
- Adobe Analytics
- Other:
- MongoDB
- Kafka
- Spark
Best for
Data engineers proficient in SQL seek to oversee complete data pipelines and craft customized code to expedite data transformation processes.
3. Datameer
Datameer is a data transformation tool offering a cloud-based platform for efficiently converting raw data into usable insights. It is tailored to collaborate with Snowflake, a prominent data cloud provider, managing all aspects of the data journey, from exploration and modification to implementation and documentation. Functioning within the Snowflake ecosystem, Datameer operates in the cloud, delivering a scalable and adaptable environment for translating data into valuable analytics.
Key Features
- Support for all data formats (structured, semi-structured, and unstructured)
- No-code or SQL-code
- Built-in search and metadata enrichment
- One-click integration options
Data Transformation Operations
Sort, cleanse, standardize, map, pivot, unpivot, aggregate, split, merge, joins, enrich, calculations, regular expressions, spatial analysis (geographic insights), time series analysis (temporal patterns)
Sources Supported
Snowflake, AVRo, Parquet, CSV, JSON, and ORC
Best for
Datameer is best for organizations that use Snowflake for data processing, storage, and analytics.
4. Altair
Altair is a data transformation tool that allows you to convert raw data into useful insights. It connects to various data sources and supports various data formats.
Altair is a data transformation tool designed to connect to a wide range of data sources and handle a variety of data formats, including PDFs, spreadsheets, and big data repositories. It offers intuitive workflows, automation functions, and pre-built data models, making it easy to generate clean, governed, and trusted datasets.
Altair has options for desktop, server, and cloud-based usage, enabling teams to create, merge, refine, store, and access reports and data models. It features a no-code visual interface suitable for business users, simplifying the process of connecting to different data sources, refining, blending, and transforming complex data into accurate, reliable datasets within a controlled framework.
Key Features
- Fast, automated data transformation
- No-code, visual interface
- Automate data transformation workflows
- Collaborate
Data Transformation Operations
Sort, cleanse, standardize, map, pivoting unpivoting aggregate, split, merge, joins, enrich, calculations, expressions, lookups
Sources Supported
- Web Services: REST APIs, SOAP APIs, and OData feeds.
- Files: PDF, Excel, CSV, JSON, XML, HTML, text, and image files.
- Cloud Storages: Amazon S3, Azure Blob Storage, Google Cloud Storage, and Dropbox.
- Databases: Oracle, SQL Server, MySQL, PostgreSQL, MongoDB, and Cassandra.
- Big Data Sources: Hadoop, Hive, Spark, Impala, and Presto.
Best for
Organizations that need a fast, automated way to transform difficult data into trusted, accurate datasets.
5. Alteryx
Alteryx is a data transformation tool that provides a low-code/no-code platform for transforming raw data into shareable insights. The solution features the Analytic Process Automation (APA) platform that provides automation for data science, machine learning, and analytics functions. Alteryx is available both as a cloud-based solution and on-premise.
Key Features
- User-friendly drag-and-drop system
- Robust documentation
- Automated processes
- Intuitive and dynamic
- Multiple System Connectivity
Key Data Transformation Operations
Setting data types, cleaning up missing values, selecting features, and encoding data.
Sources Supported
Alteryx supports a variety of data sources and can read, write, or read and write, dependent upon the data source.
Best for
Alteryx is best for automating data preparation, enabling self-service analytics, and creating workflows in the Cloud.
Why Are Data Transformation Tools Important?
Businesses transform data for various reasons, such as cloud migration, records consolidation, data deduplication, and more. Data transformations allow users to concatenate, validate, perform lookups, or route data to different destinations. A tool with a wide array of transformation options is beneficial for manipulating data in the best possible way.
Data transformation tools also help businesses resolve compatibility issues and improve data consistency. Different functions, such as aggregations, sorting, and data cleaning, can be applied to convert data into a suitable format for various destination systems. These functionalities make data usable for further processing to draw insights, generate reports, and make data-driven decisions.
Data transformations are also helpful in filtering out irrelevant data, reducing memory consumption and execution time. For example, The Filter transformation can be used to pass relevant records through to prevent straining the destination system.
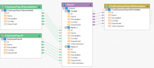
Here, data from SQL Server and Excel source is transformed and mapped onto an Excel destination file. You can also use transformations to extract values from different data types. Instead of overwhelming your systems with multiple—often unnecessary—records, you can use different data transformations to filter out irrelevant data.
You can use the Filter transformation to generate a report of all the sales made in a specific country (e.g., USA). This way, the system passes only the relevant records, preventing unnecessary strain on the destination system. Storing relevant and comparatively fewer records in the destination system means less memory consumption during data processing, which will reduce execution time.
Key Considerations While Choosing a Data Transformation Tool
1. Access to Unstructured Data
Processing unstructured data is one of the greatest data preparation challenges for enterprises. Companies lack access to crucial data constrained within documents such as vendor invoices and contract agreements. Information that could be used to make better business decisions.
This is why top-tier data transformation solutions allow users to convert unstructured data into structured information using template-based data extraction. Also known as report sources, these reusable templates extract data in a structured format,
Extraction templates help source data from unstructured files such as invoices, checks, and bank statements. By giving users access to report sources, data transformation tools unlock useful information from unstructured text, making previously inaccessible data available for analysis.
2. Live Data Grid
A live data grid allows you to see the impact of your actions as you transform the data. It shows your data in a table with rows and columns that you can sort, filter, edit, and format as you wish.
The live data grid also helps you validate your data transformation logic and ensure it produces the expected output. As a result, it lets you explore your data and find new insights. You can apply various functions and calculations to your data, such as aggregations, pivots, joins, and lookups. You can also use charts, graphs, and maps to visualize your data and identify patterns and trends.
Live data grids make the data transformation process fast and efficient. You can track the execution time and resource consumption of your data transformation tasks and adjust them accordingly. These tools have a user-friendly interface that does not require any coding skills.
They also support different types of data sources and destinations, such as databases, files, APIs, cloud services, and SaaS applications. This makes them versatile and adaptable to any data environment. A live data grid is, therefore, a powerful tool for data transformation and interaction.
3. User-Friendly
Data transformation tools make data transformation easy and fast by offering users a visual interface. Whether you need to join, aggregate, cleanse, parse, normalize, or look up data, you can do it with a few clicks. No coding is required.
Imagine you have a dataset with thousands of rows and columns. Some of the values are missing, and you need to fill them in before you can analyze the data. If you use Python, you must install and learn many libraries (Numpy, Pandas, etc.) and write complex code. This takes a lot of time and effort. And you can only work on one dataset at a time.
Also, if you have several datasets updated every hour, It’d be hard to keep up with the data transformation. With data transformation tools, you can. You can apply the same transformations to multiple datasets at once and get the results in minutes.
Even if you are a technical user who likes to script, data transformation tools can help you. They provide helpful tooltips that explain how each feature works and what it does to your data. You can also customize your transformations with your own code if you want.
4. Ease of Integration
Data transformation tools should be flexible enough to handle any kind of data, no matter how big, complex, or diverse it is. They should also be able to work with different systems, frameworks, and applications to ensure data consistency.
The best data wrangling tools let you process data from various sources, such as Excel files, XML, JSON, APIs, legacy systems, and unstructured files like PDFs. You don’t have to worry about the format or type of the data source. You can just extract and process the information you need.
Data transformation tools also connect to different cloud and database platforms and frameworks. You can use connectors to integrate your data preparation workflows with popular platforms like IBM DB2/iSeries, Amazon Redshift, Google Cloud SQL, MySQL, PostgreSQL, Oracle, Microsoft Azure, and SAP HANA.
5. Extensive Custom Functions
Customized functions are pre-built blocks of code that can be used to perform specific tasks. For example, there are functions for finding and replacing text, converting data types, and calculating statistics. These functions can automate many of the steps in data transformation, saving users time and effort.
Regular expressions are a powerful tool for pattern matching and text manipulation. They can be used to find specific text patterns, such as phone numbers or email addresses. Regular expressions can also be used to replace text, remove unwanted characters, and format data.
Combining customized functions and regular expressions gives data transformation tools great power and flexibility. This allows users to easily perform complex transformations, even on large and complex datasets.
Customized functions and regular expressions serve as invaluable tools that automate numerous data transformation steps, significantly reducing users’ time and effort investment—especially crucial when handling vast and intricate datasets. Their inherent accuracy surpasses manual methods, mitigating error risks and ensuring data integrity.
These tools empower users to seamlessly execute intricate transformations, an imperative when dealing with extensive and multifaceted datasets. Beyond efficiency, they foster consistency, a vital component in upholding data accuracy and reliability across transformations.
Moreover, these functions and expressions open avenues for experimentation, allowing users to innovate and unearth novel insights as they explore fresh approaches to data transformation.
6. Dual Operatibility
A dual-operative data transformation tool lets users switch between human-readable scripts and point-and-click interfaces. It accommodates users with different technical skills and preferences. Users who are proficient in coding can work with scripts directly, while users who are not can use the visual interface. This way, users can leverage their strengths and work in a way that suits them best.
Switching between methods allows you to use the best-suited approach for your task. For instance, you can use scripts for complex or repetitive tasks that require fine-grained control or customization. They can use point-and-click interfaces for simple or exploratory tasks that require quick feedback or visualization. Users can also transition from one method to another as they learn or adapt to the tool.
A visual interface enables users to experiment and prototype with the data transformation logic. Users can use point-and-click interfaces to try different transformations and see the results quickly. Once they achieve the desired outcome, they can convert the visual steps into a script for scalability and precision. Likewise, human-readable scripts are easier to inspect, modify, and collaborate with, making it easier to share the underlying logic of transformations.
7. Real-Time Data Health
Real-time data health features allow you to monitor and improve the quality of your data as you transform it. Data transformation can introduce errors or inconsistencies in your data, which can affect its quality and accuracy. Data health features help you detect and fix errors, such as missing or null values, spelling mistakes, or incorrect values, by automating data quality checks.
As a result, you can easily identify and remove duplicates, outliers, or irrelevant records without manually inspecting and cleaning your data every time you make a change. These features save you time and effort and help fix mistakes or inconsistencies before loading data into your target system.
8. Autogenerate Reusable Scripts
Reusable scripts are a sequence of steps or commands that track data transformation steps performed on a dataset. They enable you to perform data manipulation tasks more efficiently, consistently, accurately, and collaboratively.
Most data transformation tools are code-free, but some allow users to transform data by writing scripts. While preparing data code-free is more user-friendly, it’s also difficult to track which transformations you have performed.
This is why the best data-wrangling tools automatically generate script commands when you transform data using point-and-click. This feature saves users significant time and effort by keeping track of all the steps, enabling them to reuse the same logic and steps for different data sets or scenarios.
Moreover, these scripts ensure consistency and quality by applying the same standards and rules, helping users avoid errors or discrepancies derived from from manual or ad hoc data manipulation.
You can also ensure that your data transformation follows the best practices and complies with the requirements of your target system. Most importantly, reusable scripts reduce risk and complexity by automating the data transformation process and minimizing the potential for human errors, inconsistencies, or oversights.
9. Automation
As datasets grow in size and complexity, manual data transformation becomes increasingly impractical. Automation is a key feature of a data transformation tool that allows users to handle large volumes of data effortlessly and efficiently.
Automation streamlines complex and repetitive tasks into automated workflows, which can be run with a single command. This saves time and effort for users and improves data quality and accuracy by minimizing human errors.
Automation also enables timely data transformation by allowing real-time or scheduled automation, which is especially important for scenarios where time-sensitive decisions depend on the transformed data. It enhances the potential and capability of the data transformation tool by allowing users to execute intricate transformations that might be difficult or impossible to achieve manually. This empowers users to leverage the tool’s full potential in tackling complex scenarios, such as extracting information from unstructured or messy data using regular expressions.
Feature by Feature Comparison of Data Transformation Tools

Streamline Your Data Pipelines with Astera

Astera is a powerful, user-friendly, and unified data management platform that enables self-service data transformations for a wide range of users with varying levels of technical expertise. With Astera, you can design and develop end-to-end data pipelines and workflows using a drag-and-drop interface.
The tool empowers you to enhance your data quality by eliminating duplicates, null values, outliers, and errors. You can apply formatting rules, custom functions, and regular expressions to bring uniformity and consistency to your data. Astera offers:
- Access to multiple types of data sources, such as databases, files, web services, APIs, and more.
- Efficiently extract, manipulate, convert, cleanse, validate, and load data into any destination.
- User-friendly drag-and-drop interface for designing end-to-end data pipelines and workflows.
- AI-based extraction to convert unstructured data into structured information for hidden insights.
- Real-time validation through a live preview-centric data grid for accurate data transformation logic.
- Data quality enhancement by removing duplicates, null values, outliers, and errors.
- Extensive collection of custom functions and regular expressions for intricate data transformations.
- Real-time data health features for on-the-fly detection of data quality issues.
- Powerful ETL Integration Engine, interactive data grid, and advanced transformations for seamless data management.
- Execute data transformation jobs in batch or real-time mode, depending on your needs.
Astera bridges the gap between raw data and analytics by helping you extract raw data, perform complex data transformations with ease and load the results into any destination of your choice.
Don’t miss this opportunity to discover how Astera can make your data transformation tasks easier and faster than ever before! Sign up for a free demo now and get ready to transform your data like a pro!


